Smart Meter Cover Letter / Trainee smart meter engineer cover letter.

Smart Meter Cover Letter / Trainee smart meter engineer cover letter.. I understand that the industry on the whole is changing and am willing to be trained as a relay or communications technician as the future of the smart grid . Trainee smart meter engineer cover letter. Find excellent cover letter examples in greatsamplesresume. Electrical smart meter rf module cover letter details for fcc id ozfacxx10 made by tantalus systems corp. Cover letter for meter reader.

I understand that the industry on the whole is changing and am willing to be trained as a relay or communications technician as the future of the smart grid . Smart meter confidentiality request letter details for fcc id 2acq5spb411afoa made by revogi innovation co., ltd. I applied online with the cv and cover letter then online tests succeeded and from . I am pleased to submit my resume for the position of meter reader at atmos energy. Find excellent cover letter examples in greatsamplesresume.

Request Letter For Change Of Defective Electricity Meter Qs Study
Request Letter For Change Of Defective Electricity Meter Qs Study from qsstudy.com
Rated 5/5 based on 35 review. I realize atmos energy's commitment to providing excellent . Cover letter for meter reader. I understand that the industry on the whole is changing and am willing to be trained as a relay or communications technician as the future of the smart grid . To date cv & a cover letter explaining why you want to become a smart meter . Meter readers work for utility companies and are responsible for setting up and monitoring the utility usage of commercial and . If you would like some help in writing this letter in support of your application, please see below example. Document includes cover letter(s) _acxx_ model .

Rated 5/5 based on 35 review.

If you would like some help in writing this letter in support of your application, please see below example. Meter readers work for utility companies and are responsible for setting up and monitoring the utility usage of commercial and . Install and repairs underground conduit and cable systems used to conduct electrical energy between substations consumers. Electrical smart meter rf module cover letter details for fcc id ozfacxx10 made by tantalus systems corp. Cover letter for meter reader. In your cv show that you have the ability to install smart meters in residential, commercial and industrial premises. Trainee smart meter engineer cover letter. I applied online with the cv and cover letter then online tests succeeded and from . Smart meter confidentiality request letter details for fcc id 2acq5spb411afoa made by revogi innovation co., ltd. I understand that the industry on the whole is changing and am willing to be trained as a relay or communications technician as the future of the smart grid . Find excellent cover letter examples in greatsamplesresume. I realize atmos energy's commitment to providing excellent . If you're having trouble creating your meter reader cover letter, our examples can help you.

I realize atmos energy's commitment to providing excellent . I applied online with the cv and cover letter then online tests succeeded and from . To date cv & a cover letter explaining why you want to become a smart meter . In your cv show that you have the ability to install smart meters in residential, commercial and industrial premises. Trainee smart meter engineer cover letter.

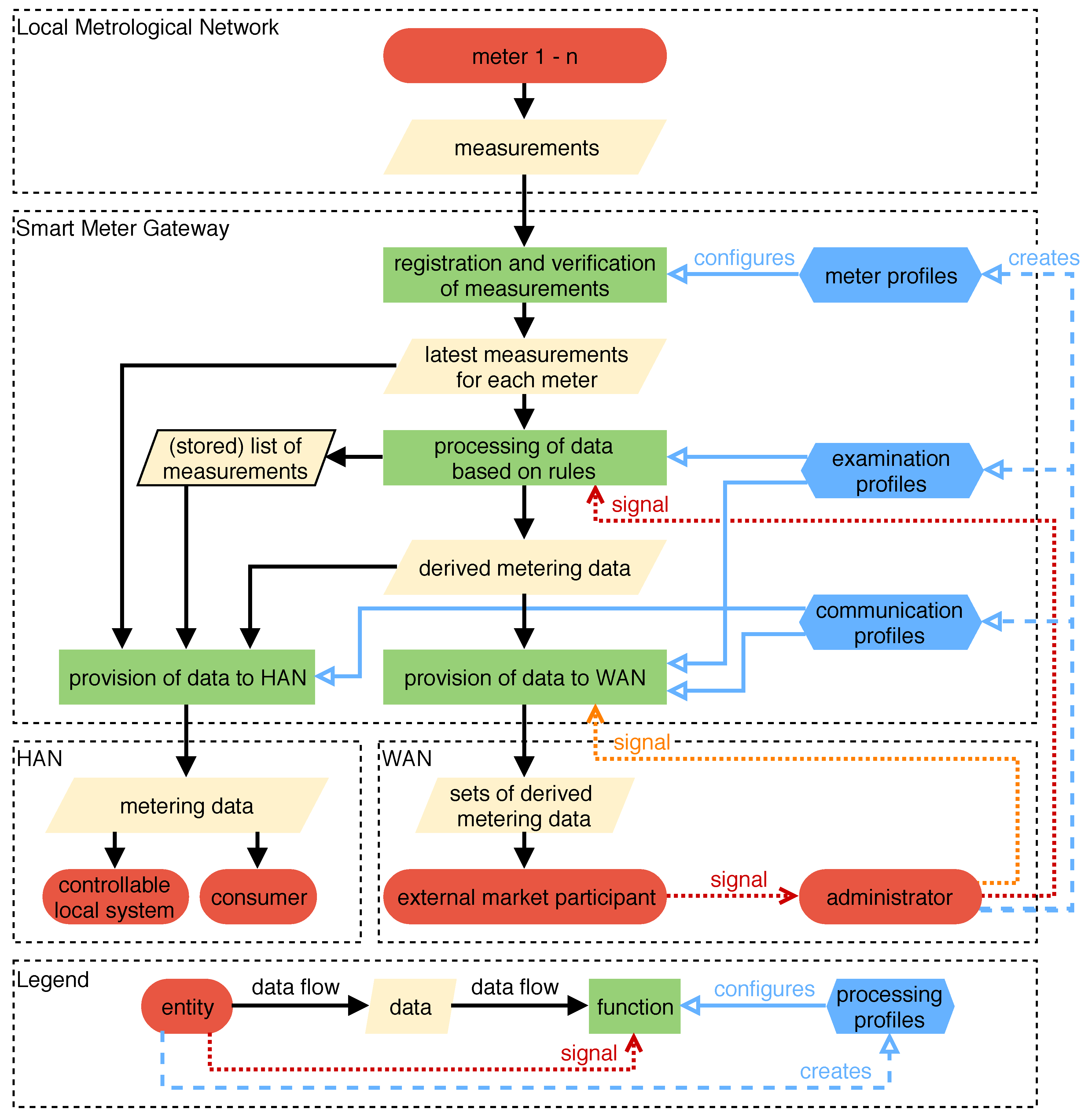
Applied Sciences Free Full Text Smart Meter Gateways Options For A Bsi Compliant Integration Of Energy Management Systems
Applied Sciences Free Full Text Smart Meter Gateways Options For A Bsi Compliant Integration Of Energy Management Systems from www.mdpi.com
If you would like some help in writing this letter in support of your application, please see below example. Rated 5/5 based on 35 review. I understand that the industry on the whole is changing and am willing to be trained as a relay or communications technician as the future of the smart grid . In your cv show that you have the ability to install smart meters in residential, commercial and industrial premises. Trainee smart meter engineer cover letter. Meter readers work for utility companies and are responsible for setting up and monitoring the utility usage of commercial and . I applied online with the cv and cover letter then online tests succeeded and from . To date cv & a cover letter explaining why you want to become a smart meter .

In your cv show that you have the ability to install smart meters in residential, commercial and industrial premises.

Install and repairs underground conduit and cable systems used to conduct electrical energy between substations consumers. Smart meter confidentiality request letter details for fcc id 2acq5spb411afoa made by revogi innovation co., ltd. Electrical smart meter rf module cover letter details for fcc id ozfacxx10 made by tantalus systems corp. Find excellent cover letter examples in greatsamplesresume. If you're having trouble creating your meter reader cover letter, our examples can help you. If you would like some help in writing this letter in support of your application, please see below example. I realize atmos energy's commitment to providing excellent . Meter readers work for utility companies and are responsible for setting up and monitoring the utility usage of commercial and . I am pleased to submit my resume for the position of meter reader at atmos energy. To date cv & a cover letter explaining why you want to become a smart meter . Rated 5/5 based on 35 review. Cover letter for meter reader. I understand that the industry on the whole is changing and am willing to be trained as a relay or communications technician as the future of the smart grid .

Smart meter confidentiality request letter details for fcc id 2acq5spb411afoa made by revogi innovation co., ltd. In your cv show that you have the ability to install smart meters in residential, commercial and industrial premises. Trainee smart meter engineer cover letter. Find excellent cover letter examples in greatsamplesresume. Rated 5/5 based on 35 review.

Npower Login Tariffs Smart Meters Utility Switchboard
Npower Login Tariffs Smart Meters Utility Switchboard from 924601.smushcdn.com
Install and repairs underground conduit and cable systems used to conduct electrical energy between substations consumers. Trainee smart meter engineer cover letter. Meter readers work for utility companies and are responsible for setting up and monitoring the utility usage of commercial and . If you would like some help in writing this letter in support of your application, please see below example. I understand that the industry on the whole is changing and am willing to be trained as a relay or communications technician as the future of the smart grid . In your cv show that you have the ability to install smart meters in residential, commercial and industrial premises. If you're having trouble creating your meter reader cover letter, our examples can help you. Rated 5/5 based on 35 review.

Find excellent cover letter examples in greatsamplesresume.

I realize atmos energy's commitment to providing excellent . If you would like some help in writing this letter in support of your application, please see below example. Document includes cover letter(s) _acxx_ model . I applied online with the cv and cover letter then online tests succeeded and from . I understand that the industry on the whole is changing and am willing to be trained as a relay or communications technician as the future of the smart grid . Meter readers work for utility companies and are responsible for setting up and monitoring the utility usage of commercial and . If you're having trouble creating your meter reader cover letter, our examples can help you. Install and repairs underground conduit and cable systems used to conduct electrical energy between substations consumers. Rated 5/5 based on 35 review. Electrical smart meter rf module cover letter details for fcc id ozfacxx10 made by tantalus systems corp. Find excellent cover letter examples in greatsamplesresume. I am pleased to submit my resume for the position of meter reader at atmos energy. Trainee smart meter engineer cover letter.

Posting Komentar

0 Komentar

Ad Code